Đang tải

Đang tải

Bạn có biết không?

Chuyên phần mềm bản quyền

Những điểm cần biết trong SQL Server 2025

Tích hợp AI trực tiếp vào nhân hệ điều hành (Built-in AI)

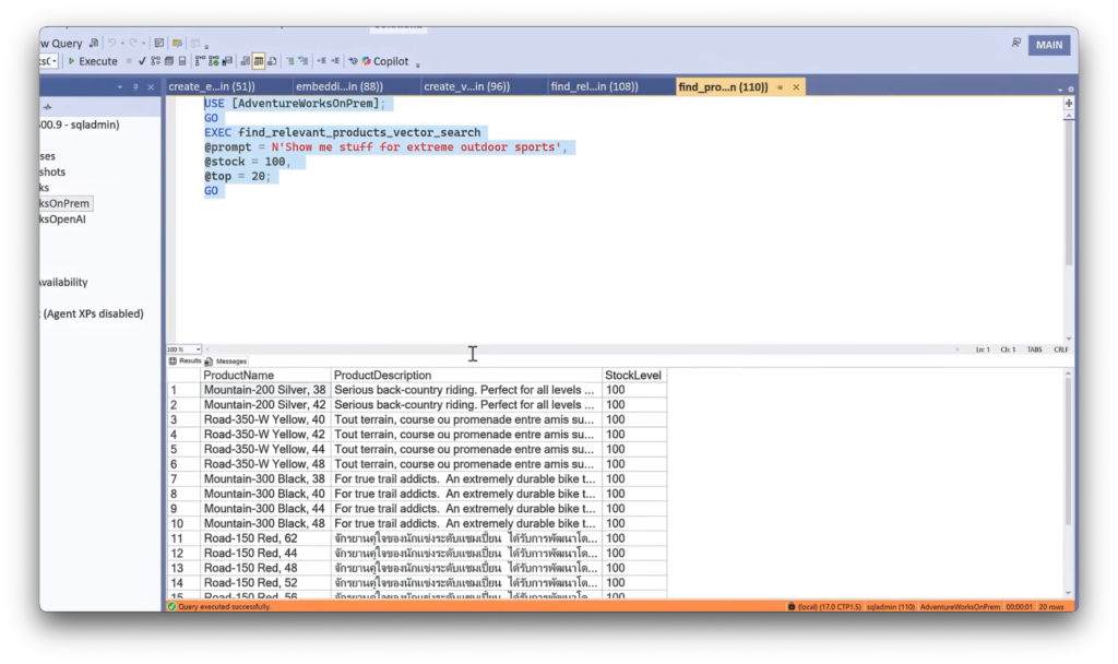
Điểm cốt lõi của SQL Server 2025 là khả năng biến cơ sở dữ liệu thành một Vector Database thực thụ.

  • Vector Search & Vector Data Type: Cho phép lưu trữ và tìm kiếm dữ liệu dưới dạng vector. Điều này cực kỳ quan trọng cho các ứng dụng sử dụng mô hình ngôn ngữ lớn (LLM) và các mẫu thiết kế RAG (Retrieval-Augmented Generation).
  • Quản lý mô hình AI linh hoạt: Thông qua giao diện REST, bạn có thể gọi và quản lý các mô hình AI từ on-premises lên đến đám mây (Azure OpenAI, OpenAI, Ollama…) ngay từ bên trong câu lệnh T-SQL.
  • SQL Copilot: Hỗ trợ nhà quản trị (DBA) và lập trình viên truy vấn bằng ngôn ngữ tự nhiên, tối ưu hóa truy vấn và gợi ý chỉ mục (indexing) một cách thông minh.

Trải nghiệm đột phá cho lập trình viên (Modern Developer Features)

Đây được coi là phiên bản quan trọng nhất dành cho nhà phát triển trong vòng một thập kỷ qua với các bổ sung:

  • Native JSON Support: Hỗ trợ kiểu dữ liệu JSON gốc giúp xử lý, lưu trữ (lên đến 2GB mỗi tài liệu) và truy vấn dữ liệu phi cấu trúc nhanh hơn, hiệu quả hơn.
  • Hỗ trợ RegEx & GraphQL: Lần đầu tiên, Regular Expressions (RegEx) được tích hợp trực tiếp vào T-SQL. Ngoài ra, việc hỗ trợ GraphQL thông qua Data API Builder giúp việc kết nối ứng dụng hiện đại trở nên cực kỳ đơn giản.
  • Event-driven & Streaming: Hỗ trợ Change Streaming (tương tự Kafka) giúp hệ thống phản ứng tức thì với các thay đổi dữ liệu.

Hiệu suất và Bảo mật cấp độ Doanh nghiệp

SQL Server 2025 tiếp tục củng cố vị thế dẫn đầu về bảo mật và hiệu năng:

  • Microsoft Entra ID (trước đây là Azure AD): Tăng cường quản lý danh tính và định danh được quản lý (Managed Identities) để giảm thiểu lỗ hổng bảo mật liên quan đến mật khẩu.
  • Tối ưu cho Linux: Hỗ trợ hệ thống tệp tmpfs cho tempdb trên Linux, giúp tăng hiệu suất cho các tác vụ nặng bằng cách sử dụng bộ nhớ RAM thay vì ổ đĩa.
  • Hàm PRODUCT(): Một hàm tập hợp mới giúp giảm độ phức tạp của mã nguồn và tăng hiệu suất tính toán lên hơn 30% trong một số kịch bản tài chính/thống kê.

Kết nối liền mạch: Từ mặt đất đến Đám mây và Fabric

  • Microsoft Fabric Mirroring: Cho phép nhân bản dữ liệu từ SQL Server sang Microsoft Fabric trong thời gian thực mà không cần ETL (Zero-ETL). Điều này giúp doanh nghiệp thực hiện phân tích dữ liệu lớn (Analytics) mà không gây ảnh hưởng đến hiệu suất của hệ thống giao dịch (OLTP).
  • Azure Arc: Quản lý tập trung các máy chủ SQL Server chạy ở bất cứ đâu (on-premises, edge, hoặc các đám mây khác) với các dịch vụ bảo mật và quản trị từ Azure.

Chính sách bán hàng và nâng cấp SQL Server 2025

SQL Server 2022 – Thông báo ngừng bán (End of Sale)

  • Microsoft sẽ chính thức ngừng bán SQL Server 2022 từ ngày 21/01/2026.
  • Quý Khách hàng vẫn có thể đặt mua SQL Server 2022 đến hết ngày 20/01/2026.
  • Trong bảng giá tháng 01/2026, SQL Server 2022 vẫn sẽ được hiển thị song song cùng SQL Server 2025 để đảm bảo quá trình chuyển đổi diễn ra thuận lợi.

SQL Server 2025 – Mở bán sớm dành cho CSP

  • Microsoft SQL Server 2025 đã được công bố chính thức (GA) tại sự kiện Microsoft Ignite.
  • Phiên bản SQL Server 2025 sẽ mở bán sớm cho đối tác CSP từ ngày 17/12/2025, sớm hơn so với bảng giá chính thức tháng 01/2026.
  • Giá bán không thay đổi, giữ nguyên như SQL Server 2022, giúp Quý Khách hàng dễ dàng lập kế hoạch nâng cấp, gia hạn và chuyển đổi hệ thống.

Việc mở bán sớm SQL Server 2025 mang lại nhiều lợi ích cho Quý Khách hàng:

  • Chủ động xây dựng lộ trình nâng cấp hạ tầng dữ liệu
  • Chuẩn bị kế hoạch renew và migration từ SQL Server 2022
  • Tận dụng các tính năng mới và khả năng AI-powered, nâng cao hiệu suất và độ an toàn cho hệ thống dữ liệu

Lời khuyên từ chuyên gia

Tại sao nên nâng cấp lên SQL Server 2025?

  • Nếu doanh nghiệp bạn đang có kế hoạch triển khai Chatbot nội bộ, hệ thống gợi ý hoặc sử dụng AI trên dữ liệu riêng tư, SQL Server 2025 là lựa chọn không thể thay thế nhờ khả năng Vector Search tích hợp.
  • Nếu bạn đang gặp khó khăn trong việc phân tích dữ liệu thời gian thực, tính năng Fabric Mirroring sẽ giúp bạn tiết kiệm hàng nghìn giờ xây dựng đường ống dẫn dữ liệu (ETL).

Lộ trình chuẩn bị

  • Kiểm tra tính tương thích: Bắt đầu thử nghiệm với các phiên bản Preview để đánh giá sự thay đổi của kiểu dữ liệu JSON mới và các hàm T-SQL.
  • Chiến lược Hybrid: Sử dụng Azure Arc để kết nối các máy chủ hiện tại, giúp việc chuyển đổi lên SQL Server 2025 trở nên mượt mà và được bảo vệ bởi các tiêu chuẩn bảo mật mới nhất của Microsoft.

Lý do nâng cấp SQL Server tại GADITI

  • Mức giá chúng tôi đưa ra rất dễ dàng được chấp nhận bởi bất kỳ doanh nghiệp nào
  • Xuất hóa đơn VAT, chứng từ đầy đủ cho khách hàng doanh nghiệp
  • Xử lý khắc phục trong vòng 2h kể từ khi nhận được yêu cầu
  • Bảo hành 2 năm các vấn đề liên quan đến SQL, hỗ trợ doanh nghiệp khi cài lại máy, chuyển máy chủ

Liên hệ hỗ trợ thông tin dịch vụ Microsoft tại GADITI

Công ty TNHH công nghệ GADITI – Chuyên cung cấp phần mềm, giải pháp bảo mật, giải pháp mạng cho doanh nghiệp. – LINK thông tin GADITI tại Microsoft.com

  • Địa chỉ: 161E1 Trung Mỹ Tây 13A, Phường Trung Mỹ Tây, Quận 12, Thành phố Hồ Chí Minh
  • Điện thoại: 039.8686.950
  • Mail: info@gaditi.com

Xem thêm: Chuyên trang tin tức Microsoft tại GADITI

Chia sẽ bài viết

Bài viết liên quan

Cách liên hệ hỗ trợ Microsoft tại V

Trong quá trình sử dụng, nhân viên hỗ trợ t...

Mã độc PureCrypter nhắm vào các cơ quan chính phủ ở Châu Á-Thái Bình Dương và Bắc Mỹ

Mã độc PureCrypter nhắm vào các cơ q

Các tổ chức chính phủ ở Châu Á-Thái Bình ...

Phát hiện lỗ hổng nghiêm trọng cao

CVE-2023-49647 là một lỗ hổng leo thang đặc q...

Leave a Comment